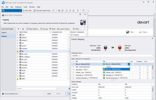
dbForge Data Compare for MySQL is a fast, easy-to-use tool to compare and synchronize data of MySQL, MariaDB and Percona databases. The tool provides clear view of differences between data, allows analyzing them, generates synchronization script and applies changes at a glance.
Cost / License
- Paid
- Proprietary
Platforms
- Windows



















