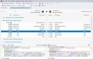
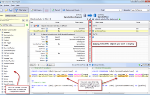
dbForge Studio for SQL Server is an integrated environment for SQL Server development, management, administration, data reporting, analysis, version-control database changes and test data generation.




StarInix Database Compare is described as 'The StarInix Database Compare application will allow you to compare the structure of two databases and display all the differences between them. Supported databases include: SQL Server (All Editions), MySQL and Access databases' and is a database comparison tool in the development category. There are more than 10 alternatives to StarInix Database Compare for Windows, Linux, SQL Server Management Studio and Mac. The best StarInix Database Compare alternative is dbForge Studio for SQL Server. It's not free, so if you're looking for a free alternative, you could try dbForge Schema Compare for MySQL or Open DBDiff. Other great apps like StarInix Database Compare are dbForge Data Compare for SQL Server, dbForge Schema Compare for SQL Server, Red Gate SQL Compare and SQL Data Compare.
dbForge Studio for SQL Server is an integrated environment for SQL Server development, management, administration, data reporting, analysis, version-control database changes and test data generation.




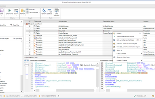
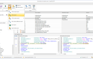
dbForge Data Compare for SQL Server is a tool to compare and sync data of SQL Server databases. Analyze data differences in a well-designed user interface and synchronize comparison results in a convenient wizard.




dbForge Schema Compare for SQL Server is a reliable, easy-to-use tool for comparing and synchronizing Microsoft SQL Server database schemas. This product is specially designed to help you compare your SQL Server databases, analyze differences and synchronize your schemas using...




SQL Compare, by Red Gate Software, compares and synchronizes SQL Server databases, automates comparisons, and helps you manage database versioning issues




SQL Data Compare is used for automating data migrations, analyzing corrupted data, restoring row-level data from backups and compiling audit trails of missing or changed data. It's the industry standard tool for comparing and synchronizing the contents of two databases because...
dbForge Schema Compare for MySQL is a fast, easy-to-use tool to compare and synchronize structures of MySQL, MariaDB and Percona databases. The tool provides a comprehensive view of all differences between MySQL, MariaDB and Percona database schemas, generates clear and accurate...



dbForge Data Compare for MySQL is a fast, easy-to-use tool to compare and synchronize data of MySQL, MariaDB and Percona databases. The tool provides clear view of differences between data, allows analyzing them, generates synchronization script and applies changes at a glance.



A database comparison tool for Microsoft SQL Server 2005+ that reports schema differences and creates a synchronization script.


MssqlMerge is an easy to use diff & merge tool for Microsoft SQL Server databases. This tool allows to compare and import/export database objects and data between two databases. Supports SQL Server version 2008 and higher.




The DataWeigher is the tool to compare and synchronize data. You can select any tables and fields from two MS Access databases and the DataWeigher finds differences. The comparison result is very visual, each type of records (added, deleted, changed) has its own color.




A sql management tool which allow to search and explore databases and compare the structure and data of them.




ApexSQL Diff is a SQL development tool that can compare SQL Server database tables, views and all other SQL Server objects. Compare and synchronize SQL Azure databases as well as SQL databases, backups, source control labels, and scripts.



