Report generation + report bursting + self-service portal + embeddable analytics. All in one platform. Self-hosted.




Advanced Query Tool is described as 'Microsoft Windows based SQL query software tool used to administer and execute queries against the most common database management systems. AQT is created by a small New Zealand software company, Cardett, and is distributed and supported through the' and is a database management tool in the development category. There are more than 25 alternatives to Advanced Query Tool for a variety of platforms, including Windows, Linux, Web-based, Mac and Self-Hosted apps. The best Advanced Query Tool alternative is HeidiSQL, which is both free and Open Source. Other great apps like Advanced Query Tool are phpMyAdmin, MySQL Workbench, WhatTheDuck and Oracle SQL Developer.
Report generation + report bursting + self-service portal + embeddable analytics. All in one platform. Self-hosted.




SQuirreL SQL is an open-source Java SQL Client program that will allow you to view the structure of a JDBC compliant database, browse the data in tables, issue SQL commands etc.




SAP Crystal Reports software is the de facto standard in reporting. With SAP Crystal Reports, you can create powerful, richly formatted, dynamic reports from virtually any data source, delivered in dozens of formats, in up to 24 languages.

Telerik Reporting is a lightweight OLAP reporting solution for all .NET web, desktop and cloud platforms (ASP.NET, Ajax, MVC, Silverlight, WPF, Windows Forms and Azure) which targets developers and end-users alike.


If you are looking for a proper tool to work with data and SQL queries with ad-hoc visual query builder, you must have a look at FlySpeed SQL Query. It connects to all modern database servers and works with all popular desktop databases and office file formats (CSV, Excel).



Pentaho is a Business Intelligence software company that offers Pentaho Business Analytics, a suite of open source products which provide data integration, OLAP services, reporting, dashboarding, data mining and ETL capabilities.

Sisense is a business intelligence and data analytics software that lets non-techies join, analyze, and visualize multiple large data sets in interactive dashboards.

List & Label is a cross-platform reporting tool for software developers. The component extends software with reporting, output and analysis functions such as tables, charts, barcodes, lists, etc.




SharpDevelop Reports (SDR) is the open source .NET reporting solution shipping with SharpDevelop. SDR supports Windows (WPF or Windows Forms) as well as Web (ASP.NET) applications thanks to its ability to use printers or output directly to PDF.


Execute Query is an operating system independent database utility written entirely in Java. http://executequery.org/index.php
The GridGain In-Memory Data Fabric is a proven software solution, which enables high-performance transactions, real-time streaming and fast analytics in a single, comprehensive data access and processing layer.

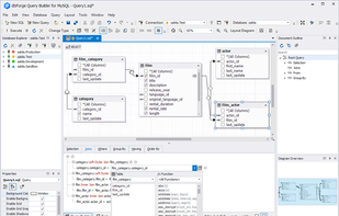
dbForge Query Builder for MySQL is a visual tool that allows creating any sort of MySQL queries, from simple lookups to complex JOINs.
