KiXtart is a free-format scripting language and has rich built-in functionality for easy scripting. It supports COM (providing access to ADSI, ADO, WMI, etc) and thus is easily extensible.
Cost / License
- Free
- Proprietary
Platforms
- Windows
AutoHotkey is described as 'An open-source Windows scripting language enabling task automation through hotkeys, macros, and keystrokes, useful for creating custom forms and automating data entry' and is a leading Task Automation app in the office & productivity category. There are more than 100 alternatives to AutoHotkey for a variety of platforms, including Windows, Mac, Linux, Android and Google Chrome apps. The best AutoHotkey alternative is AutoIt, which is free. Other great apps like AutoHotkey are espanso, AutoKey, Tasker and FastKeys.
KiXtart is a free-format scripting language and has rich built-in functionality for easy scripting. It supports COM (providing access to ADSI, ADO, WMI, etc) and thus is easily extensible.
SIS•SOFT is an innovative system that enables users to enjoy the features of a touch screen from their Android smartphone on their Windows computer.



MacroGamer gives the tools to write a macro. This is done through recording keystrokes in real-time as they are pressed. Each of the keystroke is recorded exactly as is. The owner can bind each macro to any key based on the user’s preference.




QuicKeys is software that makes it easier to use your computer. With QuicKeys you can automate common things you do all the time. And you can automate tedious things you don't do all the time — things that are hard to remember.


Create shortcuts menu which can be quickly invoked by single click in mouse middle-button.

Free software for easily automate your recurring tasks.


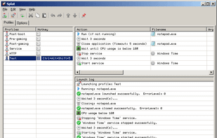
Splat (Simple Program Launching and Termination) is a program that allows you to build launch profiles that can include the following: 1) Launching applications, files, folders, URLs, etc., 2) The closing/killing of processes, and 3) Starting and stopping of services.


Tabame is an alternative to Windows Taskbar. It also contains great tools such as advanced Hotkeys, QuickRun, Trktivity and Wizardly.




HoeKey is a lightweight portable application that helps you create user-defined hot key combinations that control a wide variety of Windows functions from launching programs to modifying windows.

TypeAssist is an AI-powered text enhancer Android app, plus offline tools like inline commands, calculations, and text snippets, and more.



