Datasparc features DBHawk, online SQL Tools designed for Oracle, MS SQL Server and other databases. It provides seamless secured SQL development experience.


DynoBird is described as 'Online database designer. Unlock the Power of Real-Time Collaboration and Easy Data Import in Database Designing. DynoBird support mysql, postgres, sql server and sqlite' and is a database management tool in the development category. There are more than 50 alternatives to DynoBird for a variety of platforms, including Windows, Mac, Linux, Web-based and Self-Hosted apps. The best DynoBird alternative is DBeaver, which is both free and Open Source. Other great apps like DynoBird are HeidiSQL, phpMyAdmin, MySQL Workbench and Beekeeper studio.
Datasparc features DBHawk, online SQL Tools designed for Oracle, MS SQL Server and other databases. It provides seamless secured SQL development experience.


ER/Studio is the an industry-leading data modeling tool helping companies discover, document, and re-use data assets.
myLittleAdmin provides a reliable, efficient and secure solution to manage SQL Server databases in a (web) hosting environment that has already seduced hundreds of hosting providers and IT companies.




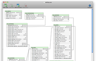
A Database design and entity relationship diagram (ERD) tool for Mac OS X.
SQLEditor replaces typing SQL by hand with dragging, dropping and clicking. It makes creating databases much faster and really helps reduce errors.
If you already have a database then SQLEditor can help.


The database IDE that visualizes SQL queries as you type, with a no-code table editor and interactive database diagram for MySQL, PostgreSQL, and SQL Server.




Backlinks Box is a collection of backlink resources for use by webmasters who want to get their websites ranked better on search engines like Google. If you want to be an expert at online marketing, then check out these solutions for everything from personal websites to large...




DbDesigner is a web application which allows you to design your database schema without writing SQL.


Queries is a workbench to interact with relational databases, with initial support for Postgres.




Open Sqlite databases and explore the internal organisation of various objects such as schema, tables and indices. To understand how Sqlite3 data is organised, please see Database file format from Sqlite website.






GUI client for MySQL and MariaDB with syntax highlighting, user-settable colors and fonts for each part of the screen, result-set displays with multi-line rows and resizable columns, and a debugger.


