The database IDE that visualizes SQL queries as you type, with a no-code table editor and interactive database diagram for MySQL, PostgreSQL, and SQL Server.




MySQL Workbench is described as 'Unified visual tool for database architects, developers, and DBAs. MySQL Workbench provides data modeling, SQL development, and comprehensive administration tools for server configuration, user administration, and much more' and is a very popular database management tool in the development category. There are more than 100 alternatives to MySQL Workbench for a variety of platforms, including Windows, Linux, Mac, Web-based and Self-Hosted apps. The best MySQL Workbench alternative is HeidiSQL, which is both free and Open Source. Other great apps like MySQL Workbench are dbForge Studio for MySQL, phpMyAdmin, Sequel Pro and DataGrip.
The database IDE that visualizes SQL queries as you type, with a no-code table editor and interactive database diagram for MySQL, PostgreSQL, and SQL Server.




Free Efficient Database IDE. Featuring Server Discovery, ERD, Data Generator, AI, NoSQL Structure Manager, Database Versioning and many more.




Quick DBD is a free online web-based application for making database diagrams quickly. Quick DBD lets you create a database diagram by typing the schema.

Selectable is a client for Postgres databases.
Connect to your Postgres database, browse tables in the database, and write SQL queries using the mobile-friendly SQL editor.
Selectable is private and secure. Data only lives between your database and your device.
The Free tier a.




ER/Studio is the an industry-leading data modeling tool helping companies discover, document, and re-use data assets.
A simple and lightweight SQL client desktop/terminal with cross database and platform support.

Web front end for your database. Build data entry forms, sheets, and reports.




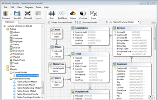
Free visual data modeling inspection tool for most popular one-way reverse-engineered relational databases. With a generic graphical interface, and auto-generated detailed, structural, relationships, simple, graph or topological models.







Datasparc features DBHawk, online SQL Tools designed for Oracle, MS SQL Server and other databases. It provides seamless secured SQL development experience.


RazorSQL is an SQL query tool, database browser, SQL editor, and database administration tool for Windows, Mac OS X, Linux, and Solaris.



SQL Workbench/J is a free, DBMS-independent, cross-platform SQL query tool. It is written in Java and thus it should run on any operating system that provides a Java Runtime Environment.



