Tag or auto-tag your files along with your team,on your hard-disk, on shared drives or in the Cloud and visually spot them while browsing. Tag and organize emails: Outlook will warn you when sending something you shouldn’t.




TagSpaces is described as 'Privacy-focused, cross-platform tool for tagging, browsing and managing files or folders, with note-taking, Kanban, S3 cloud support, and web clipping' and is a very popular Note-taking tool in the file management category. There are more than 50 alternatives to TagSpaces for a variety of platforms, including Windows, Mac, Linux, Android and Web-based apps. The best TagSpaces alternative is TagStudio, which is both free and Open Source. Other great apps like TagSpaces are Tabbles, Cryptee, Eagle and QOwnNotes.
Tag or auto-tag your files along with your team,on your hard-disk, on shared drives or in the Cloud and visually spot them while browsing. Tag and organize emails: Outlook will warn you when sending something you shouldn’t.




LabLog makes it easy for research laboratories to store data, experiments, observations and protocols in the cloud while complying with all federal regulations. Based in the US, they are able to provide local, on-site support to all industry clients.




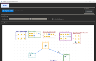
Sorana is an AI-powered visual workspace that transforms how you organize and interact with digital files. Using semantic AI analysis, it automatically groups related files and folders onto a spatial 2D canvas. Build drag-and-drop workspaces and no-code agent pipelines.


