GloboNote is a free and easy to use desktop note taking application. It helps you to create to-do lists, reminders and other notes in one place. There is no limit in the number of sticky notes you can create.




Bundled Notes is described as 'A modern note-taking, list-making and writing app with markdown rich-text editing, powerful customization, a beautiful interface, a dark theme, and much more' and is a Note-taking tool in the office & productivity category. There are more than 100 alternatives to Bundled Notes for a variety of platforms, including Windows, Mac, iPhone, Android and Web-based apps. The best Bundled Notes alternative is Zim, which is both free and Open Source. Other great apps like Bundled Notes are CherryTree, Trilium Notes, Cryptee and Markor.
GloboNote is a free and easy to use desktop note taking application. It helps you to create to-do lists, reminders and other notes in one place. There is no limit in the number of sticky notes you can create.




In a modern world you have plenty of choices and limited time. Why choose Fibery? There are three main reasons that may resonate with you:




Steno is a lightweight note taking and writing app centered around minimalism to avoid all the unnecessary and distracting stuff.




Perfect personal productivity tool 🙀 Never lose your data again and store your notes, links, files, and a lot more. The whole infrastructure is designed to help an advanced user to be in a good shape with data.








SafeNotes is easy-to-use, powerful, multipurpose encryption application. Can securely store your private notes, passwords, card pins and other private data and photos with strongest crypto-algorithms.




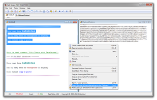
Encryptic is an open-source note-taking application heavily focused on encryption. When you start writing, no one will know what you write except for you. We don’t know and we don’t want to know. That’s between you and your work.
Notes Sync is the answer to your everyday note taking requirements. It comes with a feature to sync everything to the user's own Google Drive or Dropbox accounts.




Virtual scrapbook for Desktop with a plain text editor. With Quicknote, in its resizable window you can jot down your notes and organize them in categories. Beneath the normal text functions, it can let you directly access frequently run programs, manage windows tasks, and even...





Once enabled, a new Tasks menu will appear in your Nextcloud apps menu. From there you can add and delete tasks, edit their title, description, start and due dates, reminder times, mark them as important, and add comments on them. Tasks can be shared between users.

Never forget another brilliant idea. Log, organize and track your ideas and more with the Idea Notebook.



