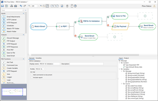
PDF Redactor is a free Windows PDF redaction software tool designed to redact (black out) or delete sensitive text and images to protect the privacy of PDF content.
Cost / License
- Freemium
- Proprietary
Platforms
- Windows

PDF-XChange Editor is described as 'An efficient PDF viewer and editor with advanced features like direct content editing, OCR by ABBYY, form filling, annotation, and offline access' and is a very popular PDF Reader in the office & productivity category. There are more than 100 alternatives to PDF-XChange Editor for a variety of platforms, including Windows, Web-based, Mac, Linux and iPhone apps. The best PDF-XChange Editor alternative is PDF Arranger, which is both free and Open Source. Other great apps like PDF-XChange Editor are PDF24 Creator, PDFgear, PDFsam and Adobe Acrobat DC.
PDF Redactor is a free Windows PDF redaction software tool designed to redact (black out) or delete sensitive text and images to protect the privacy of PDF content.

PDF Automation Server is a modular server product that provides a rich set of PDF processing functions for different environments.


PDF WIZ is an offline PDF converter that converts PDF to Word/PPT/Excel, images, merge, split or compress PDF or remove PDF password, and more.




jPDFWeb is a Java PDF library SDK used to convert PDF documents to SVG / HTML5. The library can save to the local file system or to an output stream to be able to serve the document directly to a client browser when working within a J2EE server.
Similar to Adobe Acrobat software but it is all in the web! You can split or merge PDFs, convert Word, Excel or PowertPoint files to PDF (or vice-versa) and put passwords in PDFS (or remove them) and also SIGN PDFs! How cool is that?.



CubePDF Utility allows you to intuitively perform editing tasks such as merging, extracting, splitting, deleting, reordering, and rotating PDF pages via thumbnails.

ezPDF Reader is a PDF viewer with some powerful features such as TTS (Text-to-Speech), annotations and PDF forms.




pdfMachine is simple and fast, with no complicated options and is a native Windows print driver. If you know how to print from an application then you can use pdfMachine!


A comprehensive PDF conversion and editing software that offers you most of the functionalities you may find in Adobe Acrobat X Pro

Elimisoft PDF Creator is a great way to help you create PDF from Word(.docx), PowerPoint(.pptx), Plain Text, RTFD, HTML, EPUB, and Image(.png, .gif, .tif, .jpeg, etc). It also keeps the origin formatting after creating!.

CubePDF Page is a Windows software that allows you to easily merge and split PDF files. It is very simple to use, just Drag&Drop PDF files and click the Merge or Split button. In addition to PDF files, images can also be merged as PDF pages.
