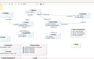
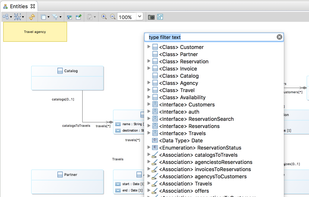
Gleek helps you collaborate and discuss database design from the earliest stages of development. Gleek’s keyboard-friendly approach to diagrams allows for a fast, optimized workflow. Gleek supports various diagram types, such as UML diagrams like class and sequence, as well as...





















































