FolderSize is intended to be a simple application to determine what folders takes up place on your machine and to present it to you graphically.

WizTree is described as 'Ultra-fast disk space analyzer for Windows, showing largest files and folders according to space usage by utilizing the NTFS file system's Master File Table for unmatched speed' and is a very popular disk usage analyzer in the os & utilities category. There are more than 50 alternatives to WizTree for a variety of platforms, including Windows, Mac, Linux, BSD and Flathub apps. The best WizTree alternative is WinDirStat, which is both free and Open Source. Other great apps like WizTree are Baobab Disk Usage Analyzer, TreeSize, SquirrelDisk and SpaceSniffer.
FolderSize is intended to be a simple application to determine what folders takes up place on your machine and to present it to you graphically.

"DiskMapper is a remarkable utility that frees up megabytes and megabytes of hard disk space - quickly and easily by showing you a useful, graphical, color-coded map of your hard disk. DiskMapper lets you quickly delete or compress programs and files you dont need or rarely...

File Sumo Pro helps keep your Mac lightweight and running smoothly by finding and deleting those huge files that sit there taking up space.




1Tree Pro lets you see drives/directories/files size in 1 tree view, so as to let you to do manual disk cleaning work easily. It loads drives, folders and files with their sizes (sorted by size in descending order), and offers some common commands.

File management utility and image viewer. The program has an effective split screen interface with two directory views or a directory view and a file viewer.




GetFoldersize allows you to determine the size of folders and sub-folders on your hard drive. Determine which programs are taking up your hard disk space. For each folder, you can display the total file size and the number of files and subfolders in the folder.

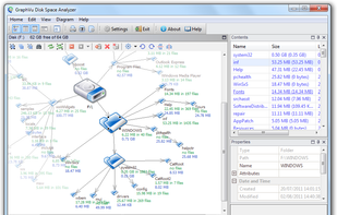
GraphVu Disk Space Analyzer is a software application for disk space usage analysis and visualization. It scans the disks and presents discovered directory structure information in a form of directed graphs.



i.Disk scans directory trees and displays the total space used by each directory in an easy to use form.

"TDP x-Ray is a visual tool intended for disk space administration. Displaying a clear graph showing the disk occupation, in which it is apparent immediately which files and folders occupy the most space.

1Tree (100% FREE) lets you see all directories/files size in 1 tree, in order to let you to do the manual disk cleaning work easily. It loads drives, folders and files with their sizes (sorted by size), and provides you with the common commands.

FatFileFinder is an Electron app for finding large files on your filesystem. Build with React, Redux and ES6.

Freeware disk-space reporting tool. Disktective traces used space in folders and disks.

This appears to be a file manager, not a disk space analyzer.